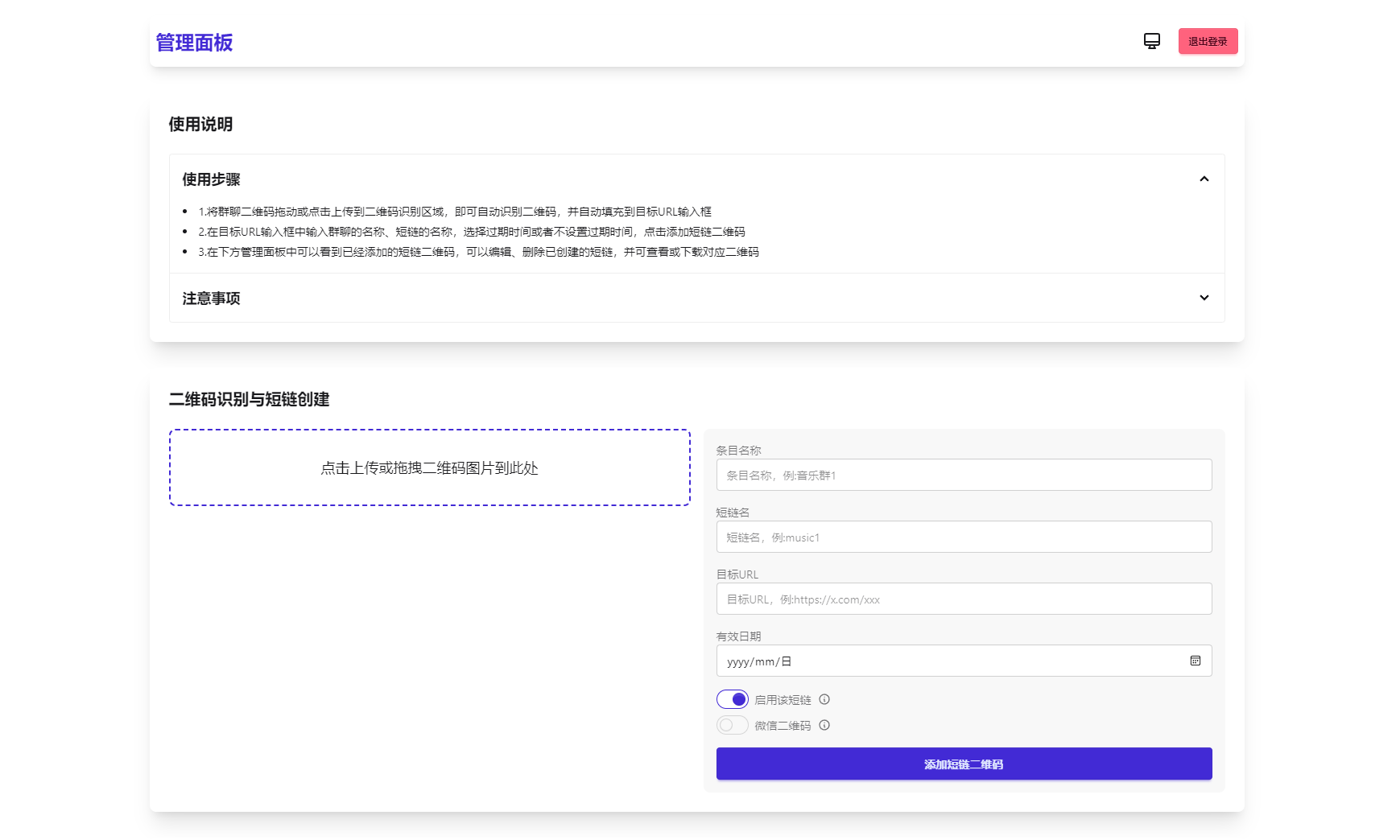
解决微信群二维码频繁失效问题,这款工具可生成永久二维码,无需服务器。同时支持短链接转换功能。
核心功能
1. 生成永久短链接,自动指向最新微信群二维码
2. 通用短链接生成服务
3. 纯前端实现,零服务器依赖
4. 支持二维码样式自定义及Logo添加
5. 后台实时更新二维码内容
6. 密码保护功能(演示版)
![图片[1]-微信群永久二维码生成器源码-站源网](/wp-content/uploads/replace/e629c893cac96c22de393db381c90d33.png)
![图片[2]-微信群永久二维码生成器源码-站源网](/wp-content/uploads/replace/16f3734819fc979a4bb455e3e41eecd3.png)
© 版权声明
文章版权归作者所有,未经允许请勿转载。
THE END

解决微信群二维码频繁失效问题,这款工具可生成永久二维码,无需服务器。同时支持短链接转换功能。
核心功能
1. 生成永久短链接,自动指向最新微信群二维码
2. 通用短链接生成服务
3. 纯前端实现,零服务器依赖
4. 支持二维码样式自定义及Logo添加
5. 后台实时更新二维码内容
6. 密码保护功能(演示版)
![图片[1]-微信群永久二维码生成器源码-站源网](/wp-content/uploads/replace/e629c893cac96c22de393db381c90d33.png)
![图片[2]-微信群永久二维码生成器源码-站源网](/wp-content/uploads/replace/16f3734819fc979a4bb455e3e41eecd3.png)
暂无评论内容